以linux0.11为源码,几句话说清楚。
1、操作系统启动完成各种资源的初始化
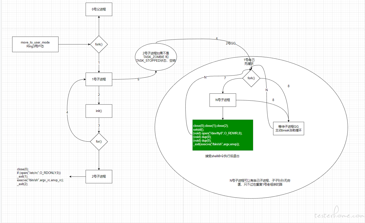
2、手动构建了一个0号进程
3、0号进程切到用户态fork出1号子进程
4、1号子进程执行init()函数
5、1号进程套了2个while循环,1号子进程在第一层while循环中fork子进程,该进程接受用户输入并执行命令后退出,然后在第二层while循环中持续等待子进程GG态后break。
6、5号过程循环嵌套,N号子进程可以有自己子进程,子子孙孙无穷匮,只不过在重复1号老祖宗的路。

main.c 文件的主入口

1
2
3
4
5
6
7
8
9
10
11
12
13
14
15
16
17
18
19
20
21
22
23
24
25
26
27
28
29
30
31
void main(void)		/* This really IS void, no error here. */
{
//资源初始化,不管
mem_init(main_memory_start,memory_end);
trap_init();
blk_dev_init();
chr_dev_init();
tty_init();
time_init();
sched_init();
buffer_init(buffer_memory_end);
hd_init();
floppy_init();
sti();
//强制使用内联汇编将手动初始化的0号进程切换特权级到用户态
move_to_user_mode();
//子进程,fork函数返回0则是子进程,否则就是父进程拿到了子进程的pid
//C语言中0标识false
if (!fork()) { /* we count on this going ok */
//子进程执行了init
init();
}
/*
* NOTE!! For any other task 'pause()' would mean we have to get a
* signal to awaken, but task0 is the sole exception (see 'schedule()')
* as task 0 gets activated at every idle moment (when no other tasks
* can run). For task0 'pause()' just means we go check if some other
* task can run, and if not we return here.
*/
for(;;) pause();
}

init()函数

1
2
3
4
5
6
7
8
9
10
11
12
13
14
15
16
17
18
19
20
21
22
23
24
25
26
27
28
29
30
31
32
33
34
35
36
37
38
39
40
41
42
43
44
45
46
void init(void)
{
int pid,i;

setup((void *) &drive_info);
(void) open("/dev/tty0",O_RDWR,0);
(void) dup(0);
(void) dup(0);
printf("%d buffers = %d bytes buffer space\n\r",NR_BUFFERS,
NR_BUFFERS*BLOCK_SIZE);
printf("Free mem: %d bytes\n\r",memory_end-main_memory_start);
//子进程
if (!(pid=fork())) {
close(0);
if (open("/etc/rc",O_RDONLY,0))
_exit(1);
execve("/bin/sh",argv_rc,envp_rc);
_exit(2);
}
//父进程
if (pid>0)
//子进程如果不是TASK_ZOMBIE 和TASK_STOPPED状态,空转
while (pid != wait(&i))
/* nothing */;
while (1) {
if ((pid=fork())<0) {
printf("Fork failed in init\r\n");
continue;
}
if (!pid) {
close(0);close(1);close(2);
setsid();
(void) open("/dev/tty0",O_RDWR,0);
(void) dup(0);
(void) dup(0);
_exit(execve("/bin/sh",argv,envp));
}
while (1)
if (pid == wait(&i))
break;
printf("\n\rchild %d died with code %04x\n\r",pid,i);
sync();
}
_exit(0); /* NOTE! _exit, not exit() */
}

02b1ed91-97cb-4ba4-b1fe-3d25d41a8f6b

本文首次发布于:

https://testerhome.com/topics/34085